Interne Kommunikation vereinfachen
Modul MultibenutzerM
Bp Event bietet viele Möglichkeiten, die interne Kommunikation zu vereinfachen. Datensätze wie Veranstaltungen, Artikel etc. werden mit einer internen Nachricht verknüpft und können vom Empfänger sofort aufgerufen werden, oder werden direkt an Kollegen übergeben.
So schreiben Sie eine interne Nachricht
Interne Nachrichten können ausschließlich von einem Bp Event-Benutzer an andere Bp Event-Benutzer gesendet werden. Kollegen, die keinen Zugriff auf das Programm haben, sowie Kontakte außerhalb des Betriebs erreichen Sie über E-Mail.
- Gehen Sie in der Funktionsleiste auf den Reiter
Kommunikation > 
Interne Nachrichten >
Neuanlage.
Das Eingabefenster der internen Nachricht öffnet sich. - Geben Sie mindestens den Betreff der Nachricht ein.
- Wählen Sie einen einzelnen Empfänger über
mit Doppelklick aus der Liste. - Wählen Sie mehrere Empfänger mit Linksklick bei gedrückter Strg-Taste und
Übernehmen. - Wählen Sie über

eine
Verteilerliste aus. - Wenn Sie die Priorität auf
Hoch einstellen wird, wird der Empfänger mit einer Meldung auf den Eingang hingewiesen und die Nachricht in den Erinnerungen aufgelistet, bis sie gelesen oder als erledigt markiert wird. - Senden Sie die Nachricht über
in der horizontalen Werkzeugleiste.
So schreiben Sie eine interne Nachricht aus einem Datensatz
Aus manchen Datensätzen heraus können direkt interne Nachrichten gesendet werden, um Kollegen über Details beispielsweise zu einer Veranstaltung zu informieren.
- Öffnen Sie zum Beispiel eine Veranstaltung, Adresse, oder einen Artikel.
- Gehen Sie mit Linksklick auf

Interne Nachrichten in der horizontalen Werkzeugleiste des Datensatzes. Je nach Art des Datensatzes werden verschiedene Verknüpfungsmöglichkeiten angeboten. - Wählen Sie die gewünschte Verknüpfung zu beispielsweise Veranstaltung, Adresse oder Ansprechpartner aus.
- Die Betreffzeile der neuen internen Nachricht wird mit den wichtigsten Daten vorbelegt und die Verknüpfung(en) in der Werkzeugleiste der Nachricht angezeigt. Von dort sind die Datensätze vom Empfänger mit Linksklick zu öffnen.
So schreiben Sie eine interne Nachricht an Gruppen
Bestimmte Benutzergruppen können durch den Administrator als Empfängergruppen für interne Nachrichten aktiviert und auf Nachfrage in die Einzelempfänger aufgelöst werden.
- Klicken Sie auf
Neu, wählen eine + Gruppe und bestätigen mit
Übernehmen. - Wenn Sie die Nachricht Pro Benutzer senden, wird jedes Gruppenmitglied wie ein Einzelempfänger unabhängig von den anderen benachrichtigt. Jeder Empfänger liest und löscht die Nachricht nur für sich selbst. Damit ist sichergestellt, dass alle Empfänger die Nachricht als "neu" empfangen.
Bsp.: Alle Gruppenmitglieder sollen darüber informiert werden, dass eine Veranstaltung abgesagt ist. - Wenn Sie An die Gruppe "x" senden, wird die Nachricht an die Gruppe als Einheit gesendet. Sobald ein Gruppenmitglied die Nachricht liest, wird sie für alle als "gelesen" markiert, und durch einmaliges Löschen für alle gelöscht. Dies bietet sich an, wenn eine Nachricht nur von mindestens einem Gruppenmitglied empfangen werden muss.
Bsp.: Umschichtig sind verschiedene Mitglieder der Bankettabteilung jede Woche beauftragt, die internen Nachrichten zu beantworten. - Senden Sie die Nachricht über
.
So senden Sie Anhänge
Auch an interne Nachrichten können andere Dokumente angehängt werden.
- Gehen Sie in der internen Nachricht auf den Reiter
Anhänge >
Neuanlage. - Es öffnet sich ein Eingabefenster für ein neues Dokumentenpaket.
- Geben Sie dem Dokumentenpaket, das Sie anhängen wollen, einen Namen.
- Wählen Sie über

>
Dateien extern gespeicherte Dateien von Ihrer Festplatte aus. - Wählen Sie über

>
Allgemeine Dokumente anhängen Dateien, die im Ordner Allgemeine Dokumente abgelegt sind.
Speichern und schließen Sie das Dokumentenpaket.- Senden Sie die Nachricht über
.
Lesen Sie mehr zum Thema interne Nachrichten
So übergeben Sie Datensätze
Sie können Datensätze auch direkt mit einer kurzen Notiz an andere Bp Event-Benutzer, die in diesem Moment angemeldet sind, übergeben.
Beispiel: Ein Telefonat wird an eine Kollegin durchgestellt und der bereits geöffnete Datensatz der Kundenadresse wird übergeben.
- Klicken Sie in der horizontalen Werkzeugleiste des geöffneten Datensatzes auf den kleinen Pfeil neben

und wählen Sie
Speichern und übergeben. - Wählen Sie den Benutzer aus der Auswahlliste, geben Sie ggf. einen kurzen Text ein und bestätigen Sie mit Übergeben.
Hinweis: Datensätze können nur an aktuell an Bp Event angemeldete Benutzer übergeben werden. - Der Empfänger erhält eine Meldung, dass ein Datensatz übergeben werden soll, und kann diesen annehmen oder ablehnen.
- Sobald der Datensatz geöffnet wurde, erhalten Sie eine Bestätigung.
So legen Sie Aktivitäten für Kollegen an
Um sich selbst oder Kollegen zeitgenau an Aufgaben zu erinnern, legen Sie Aktivitäten an.
Beispiel: Der Kunde muss vom Veranstaltungsleiter am Donnerstag um 10 Uhr zurückgerufen werden.
- Öffnen Sie eine neue Aktivität über
Basis >
Aktivität oder einem anderen Datensatz > 
>
Aktivität. - Füllen Sie mindestens den Betreff und das Datum aus. Für verknüpfte Aktivitäten sind diese schon vorbelegt.
- Wählen Sie über
Neu einen oder mehrere Empfänger der Aktivität aus und
Übernehmen die Auswahl. - Der Anleger der Aktivität wird immer automatisch als Empfänger ausgewählt, kann aber manuell verändert werden.
- Aktivieren Sie eine
Erinnerung mit Linksklick auf die Glocke und geben Sie an, wie lange vor der Aktivität die Erinnerung gezeigt werden soll. - Speichern Sie über
.
Lesen Sie mehr zum Thema Aktivitäten
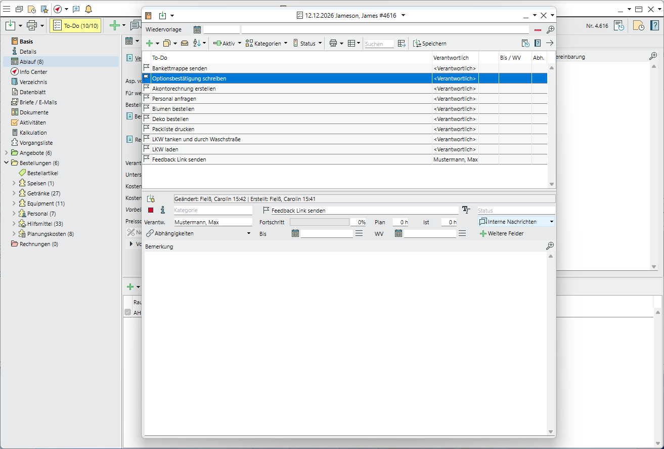
So legen Sie eine To-Do-Liste zu einem Datensatz an
- Öffnen Sie den gewünschten Datensatz.
Bsp.: Veranstaltung, Artikel, Aktivität - Klicken Sie in der horizontalen Werkzeugleiste des Datensatzes auf
To-Do. Wenn bereits eine To-Do-Liste vorhanden ist, ist das Icon gelb hinterlegt und die Anzahl der Aufgaben wird angezeigt. - Über das grüne Plus
in der horizontalen Werkzeugleiste fügen Sie einen neuen To-Do-Eintrag ein. Eine neue Aufgabe wird immer unterhalb der gerade markierten Zeile eingefügt. - Geben Sie den Titel der Aufgabe im Eingabefenster unten ein.
- Geben Sie weitere Details pro To-Do-Eintrag ein.
-
Priorität je nach Wichtigkeit der Aufgabe
-
Benachrichtigung aktivieren
- Kategorie
- Verantwortlich
- Bis (Ziel) und/oder WV (Wiedervorlagedatum)
- Fortschritt (Balken oder prozentuale Eingabe) - Um eine Aufgabe aus der Liste zu entfernen, markieren Sie die entsprechende Zeile und klicken Sie in der Werkzeugleiste oberhalb der gesamten Liste auf das dritte Icon von links
Archiv.
Lesen Sie mehr zum Thema To-Dos
Modul Multibenutzer, Dokumentenablage
Kurzanleitungen
Adressen anlegen und verwenden
Briefe und E-Mails schreiben und senden
Funktionsleiste & Einstellungen individualisieren, anwenden
Interne Kommunikation vereinfachen
Kalender, Termine & Aktivitäten anlegen und verwalten
Mehrsprachige Korrespondenz erstellen
Rechnungen erstellen und senden
Veranstaltungen anlegen und benutzen