Adressen anlegen und verwenden
So legen Sie eine neue Adresse an
- Gehen Sie in der Funktionsleiste auf den Reiter
Basis > 
Adressen >
Neuanlage. - Geben Sie unter Name den Firmennamen bzw. den Familiennamen ein und
prüfen Sie auf bereits vorhandene Daten. - Weitere Pflichtfelder (unterstrichen) sind z.B. E-Mail, Telefon oder Ort.
- Wählen Sie mindestens eine Kategorie pro Adresse.
Lesen Sie mehr zum Thema Adressen anlegen
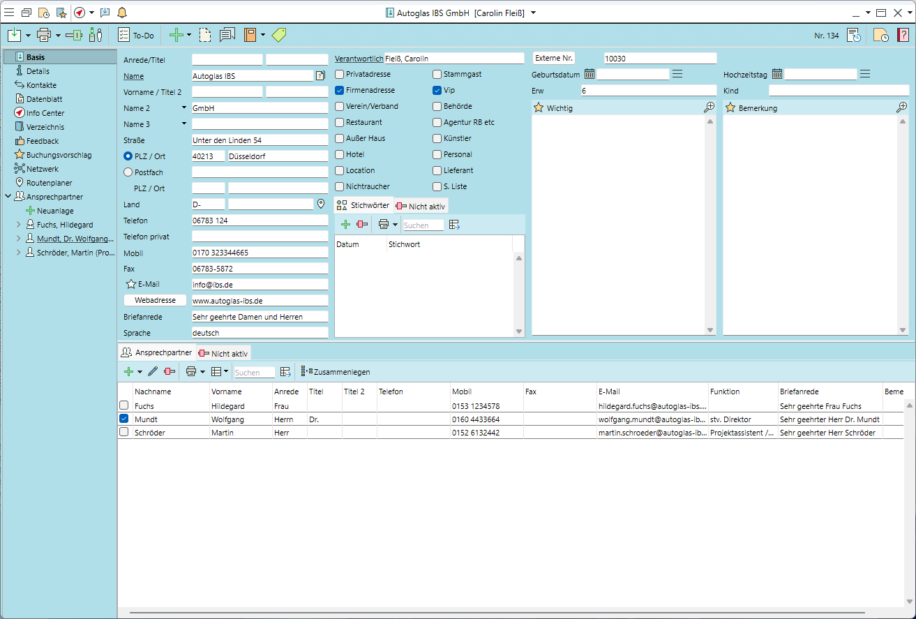
So legen Sie einen neuen Ansprechpartner an
(Basisversion)
- Bleiben Sie in der Adresse auf dem Menüpunkt
Basis. - Fügen Sie im unteren Bereich des Eingabefensters unter
Ansprechpartner über das grüne Plus
eine beliebige Anzahl von Personen mit Kontaktdaten hinzu. - Den Standardansprechpartner markieren Sie mit einem Häkchen in der ersten Spalte.
(Mit Modul CRM plusM)
- Gehen Sie in der linken Navigationsleiste der Adresse auf
Ansprechpartner > Doppelklick auf
Neuanlage. - Klappen Sie den Ansprechpartner auf und geben Namen und Kontaktdaten ein. Zusätzliche Details wie Privatadresse, Stichwörter pro Ansprechpartner, Bilder oder Bemerkungen ein können dem Ansprechpartner hinzugefügt werden.
- Markieren Sie Serienbrief-Empfänger (für Mailing, Newsletter etc.) und/oder den Standardansprechpartner mit einem Häkchen.
Lesen Sie mehr zum Thema Ansprechpartner anlegen
So dokumentieren Sie die Herkunft der persönlichen Adressen (Datenerhebung)
- Gehen Sie in der linken Navigationsleiste der Adresse bzw. des Ansprechpartners auf
Datenverarbeitung > Datenerhebung >
. - Wählen Sie einen Verarbeitungszweck sowie eine rechtliche Grundlage für die Datenerhebung aus.
- Machen Sie eine Angabe zur Datenherkunft und verknüpfen Sie ggf. über die Schaltfläche
<Brief zuweisen> einen Brief. Alternativ geben Sie einen Quellverweis ein oder fügen ein gescanntes Dokument als Bild ein. - Geben Sie an, wann die Löschfrist für die Adresse beginnen soll.
Hinweis: Löschfristen werden über administrative Einstellungen vorbelegt und müssen nicht pro Datenerhebung eingegeben werden.
So dokumentieren Sie die Einwilligung zur späteren Nutzung (Datenverarbeitung zu Werbezwecken)
- Gehen Sie in der linken Navigationsleiste der Adresse bzw. des Ansprechpartners auf
Datenverarbeitung > Datenverarbeitung zu Werbezwecken >
. - Wählen Sie aus, in welcher Form die Einwilligung des Kunden zur weiteren Nutzung der Adressdaten vorliegt und verknüpfen Sie ggf. über die Schaltfläche
<Brief zuweisen> einen Brief. Alternativ fügen Sie ein gescanntes Dokument als Bild ein. - Markieren Sie Werbezwecke und Medien, für die Ihnen ausdrücklich eine Erlaubnis erteilt ("Ja") oder verweigert ("Nein") wurde.
- Zwecke und Medien, für die keine Kundenauskunft vorliegt, bleiben unmarkiert. Einwilligungserklärungen sind nicht änderbar, können aber durch eine neue Erklärung ersetzt werden.
Lesen Sie mehr zum Thema Datenverarbeitung/DSGVO
So geben Sie weitere Informationen zur Adresse ein
- Benutzerdefinierte und datierte
Stichwörter weisen Sie auf der
Basis der Adresse zu. - Geben Sie unter
Details standardmäßig abweichende Anschriften für Rechnungen und Lieferungen zu dieser Adresse ein. - Informationen zu Veranstaltungen, TischreservierungenM oder Rechnungen, die bei Neuanlage dieser Datensätze angezeigt werden, geben Sie unter
Details ein. - Bevorzugte Artikel z.B. für Stammkunden, die bei neuen Buchungen angezeigt werden sollen, legen Sie als
Buchungsvorschläge an.
Lesen Sie mehr zum Thema wichtige Informationen in der Adresse eingeben
So legen Sie KontaktnotizenM an
- Gehen Sie in der linken Navigationsleiste auf
Kontakte >
. - Füllen Sie die Pflichtfelder Betreff, Kategorie und Verarbeitungszweck aus.
- Den Kundenkontakt selbst dokumentieren Sie im Feld
Beschreibung. - Eine Wiedervorlage für die Kontaktnotiz legen Sie oben rechts im Eingabefenster an. Die Wiedervorlage wird im allgemeinen Info Center angezeigt, wenn Kontaktnotizen als
Datenquellen aktiviert sind.
Lesen Sie mehr zum Thema Adresspflege und CRM plus
So legen Sie Datensätze mit Bezug zu einer Adresse an
- Die üblichen neuen Datensätze (Veranstaltung, TerminM, Brief etc.) öffnen Sie direkt über die horizontale Werkzeugleiste der Adresse mit Linksklick auf

. Der neue Datensatz ist bereits mit den Adressdaten gefüllt bzw. verknüpft. - Weitere Datensätze öffnen Sie über das
Info Center der Adresse, wenn diese als
Datenquellen aktiv sind.
So finden Sie Datensätze mit Bezug zu einer Adresse
- Eine Liste aller bisherigen Veranstaltungen, Vorgänge, Rechnungen etc. öffnen Sie in der horizontalen Werkzeugleiste der Adresse mit Linksklick auf

. - Eine Liste aller bereits gebuchten Artikel öffnen Sie mit Linksklick auf
Artikel. - Weitere Datensätze wie Briefe/E-Mails, TermineM etc. finden Sie im
Info Center der Adresse. Wählen Sie die gewünschten
Datenquellen aus und filtern Sie ggf. nach Status, Name oder Bearbeiter.
So löschen Sie Adressen oder Ansprechpartner aus der Suche
- Gehen Sie in der linken Navigationsleiste auf
Basis. - Adressen, die nicht mehr aktuell sind, markieren Sie in der horizontalen Werkzeugleiste als
nicht aktiv. Markieren Sie einzelne Ansprechpartner in der Liste und
entfernen Sie diese aus der Standardsuche. - Für Adressen, die nur für den Besitzer und dessen Vertreter sichtbar sein sollen, setzen Sie die Adresse auf
Vertraulich. - Adressen oder Ansprechpartner, die lt. DSGVO nicht mehr kontaktiert und aus der Adressverwaltung entfernt werden möchten, setzen Sie auf die interne
Robinsonliste. Entfernen Sie die gesamte Adresse über Robinsonliste in der horizontalen Werkzeugleiste oder einzelne Ansprechpartner über
oberhalb der Liste.
Kurzanleitungen
Adressen anlegen und verwenden
Briefe und E-Mails schreiben und senden
Funktionsleiste & Einstellungen individualisieren, anwenden
Interne Kommunikation vereinfachen
Kalender, Termine & Aktivitäten anlegen und verwalten
Mehrsprachige Korrespondenz erstellen
Rechnungen erstellen und senden
Veranstaltungen anlegen und benutzen